|
Внимание, важное сообщение: Дорогие Друзья!
В ноябре далекого 2001 года мы решили создать сайт и форум, которые смогут помочь как начинающим, так и продвинутым пользователям разобраться в операционных системах. В 2004-2006г наш проект был одним из самых крупных ИТ ресурсов в рунете, на пике нас посещало более 300 000 человек в день! Наша документация по службам Windows и автоматической установке помогла огромному количеству пользователей и сисадминов. Мы с уверенностью можем сказать, что внесли большой вклад в развитие ИТ сообщества рунета. Но... время меняются, приоритеты тоже. И, к сожалению, пришло время сказать До встречи! После долгих дискуссий было принято решение закрыть наш проект. 1 августа форум переводится в режим Только чтение, а в начале сентября мы переведем рубильник в положение Выключен Огромное спасибо за эти 24 года, это было незабываемое приключение. Сказать спасибо и поделиться своей историей можно в данной теме. С уважением, ваш призрачный админ, BigMac... |
|
| Компьютерный форум OSzone.net » Железо » Видеокарты » Проблема с geforce 9600 gt pci-e. |
|
|
Проблема с geforce 9600 gt pci-e.
|
|
Новый участник Сообщения: 23 |
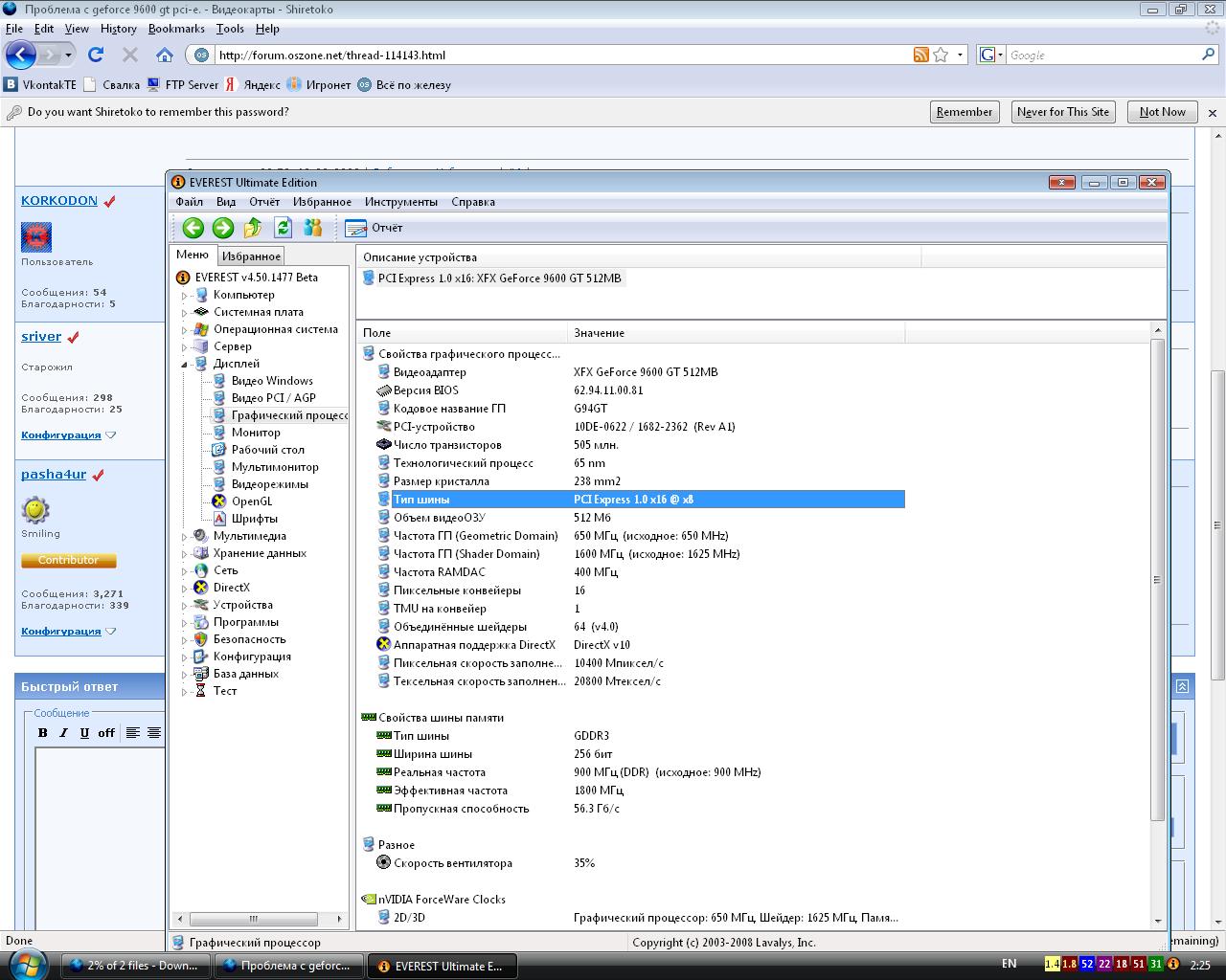
1.Проблема в том во первых я незнаю куда определить эту тему)
2. Немогу понять и в биосе немогу негде найти где включить чтоб видеокарта раболтала не на x8 а на х16 3. Вот сама материнка http://www.foxconn.ru/cgi-bin/show_p...ll_info&id=598 в биосе полный 0 ) 4. Вот видеокарта GeForce® 9600 GT 512MB DDR3 Standard (PV-T96G-YDF4) http://www.xfxforce.com/en-us/produc...es/9600GT.aspx Прошу помощи. |
|
|
Отправлено: 01:59, 12-08-2008 |
|
Пользователь Сообщения: 61
|
Профиль | Отправить PM | Цитировать KOLESA,
Мануал к материнской плате есть? ищите там |
|
------- Отправлено: 14:21, 12-08-2008 | #2 |
|
Старожил Сообщения: 320
|
Профиль | Отправить PM | Цитировать Может на материнке 2 PCI-E слота (для Crossfire или SLI)
Очень часто бывает, что один слот 16х а другой 8х... |
|
Отправлено: 23:05, 12-08-2008 | #3 |
|
Ветеран Сообщения: 2764
|
Профиль | Отправить PM | Цитировать На некоторых мега-бюджетных материнках (2 слота для памяти, чипсет нФорс 405) слот под видеокарту максимум работает как 8х
|
|
------- Отправлено: 15:16, 13-08-2008 | #4 |
|
Новый участник Сообщения: 23
|
Профиль | Отправить PM | Цитировать Странно конечно в документации на материнку написанно что держит pcx-e 2.0 //
|
|
|
Отправлено: 00:26, 14-08-2008 | #5 |
|
Ветеран Сообщения: 2764
|
Профиль | Отправить PM | Цитировать Где ссылка на документацию?
|
|
------- Отправлено: 11:37, 14-08-2008 | #6 |
|
|
Участник сейчас на форуме |
|
Участник вне форума |
![]() |
Автор темы |
![]() |
Сообщение прикреплено |
| |||||
| Название темы | Автор | Информация о форуме | Ответов | Последнее сообщение | |
| Asus GeForce 9600 GT 512 проблема с 3D приложениями | kisa | Видеокарты | 2 | 26-10-2009 17:50 | |
| Разгон GeForce 9600 GT | FDHiTman | Разгон, охлаждение и моддинг | 3 | 11-10-2009 22:17 | |
| [решено] GeForce 9600 GT. Проблема с кулером. | Jo-iZo | Видеокарты | 15 | 10-10-2009 17:06 | |
| конфликт PCI-to-PCI bus и Geforce 8400GS | Steistas | Видеокарты | 3 | 28-05-2008 22:19 | |
| GeForce 9600 GSO | deepgame | Видеокарты | 4 | 11-05-2008 14:03 | |
|