|
Внимание, важное сообщение: Дорогие Друзья!
В ноябре далекого 2001 года мы решили создать сайт и форум, которые смогут помочь как начинающим, так и продвинутым пользователям разобраться в операционных системах. В 2004-2006г наш проект был одним из самых крупных ИТ ресурсов в рунете, на пике нас посещало более 300 000 человек в день! Наша документация по службам Windows и автоматической установке помогла огромному количеству пользователей и сисадминов. Мы с уверенностью можем сказать, что внесли большой вклад в развитие ИТ сообщества рунета. Но... время меняются, приоритеты тоже. И, к сожалению, пришло время сказать До встречи! После долгих дискуссий было принято решение закрыть наш проект. 1 августа форум переводится в режим Только чтение, а в начале сентября мы переведем рубильник в положение Выключен Огромное спасибо за эти 24 года, это было незабываемое приключение. Сказать спасибо и поделиться своей историей можно в данной теме. С уважением, ваш призрачный админ, BigMac... |
|
| Компьютерный форум OSzone.net » Серверные продукты Microsoft » WSUS » [решено] Принудительная загрузка обновлений на WSUS |
|
|
[решено] Принудительная загрузка обновлений на WSUS
|
|
Новый участник Сообщения: 14 |
Добрый день!
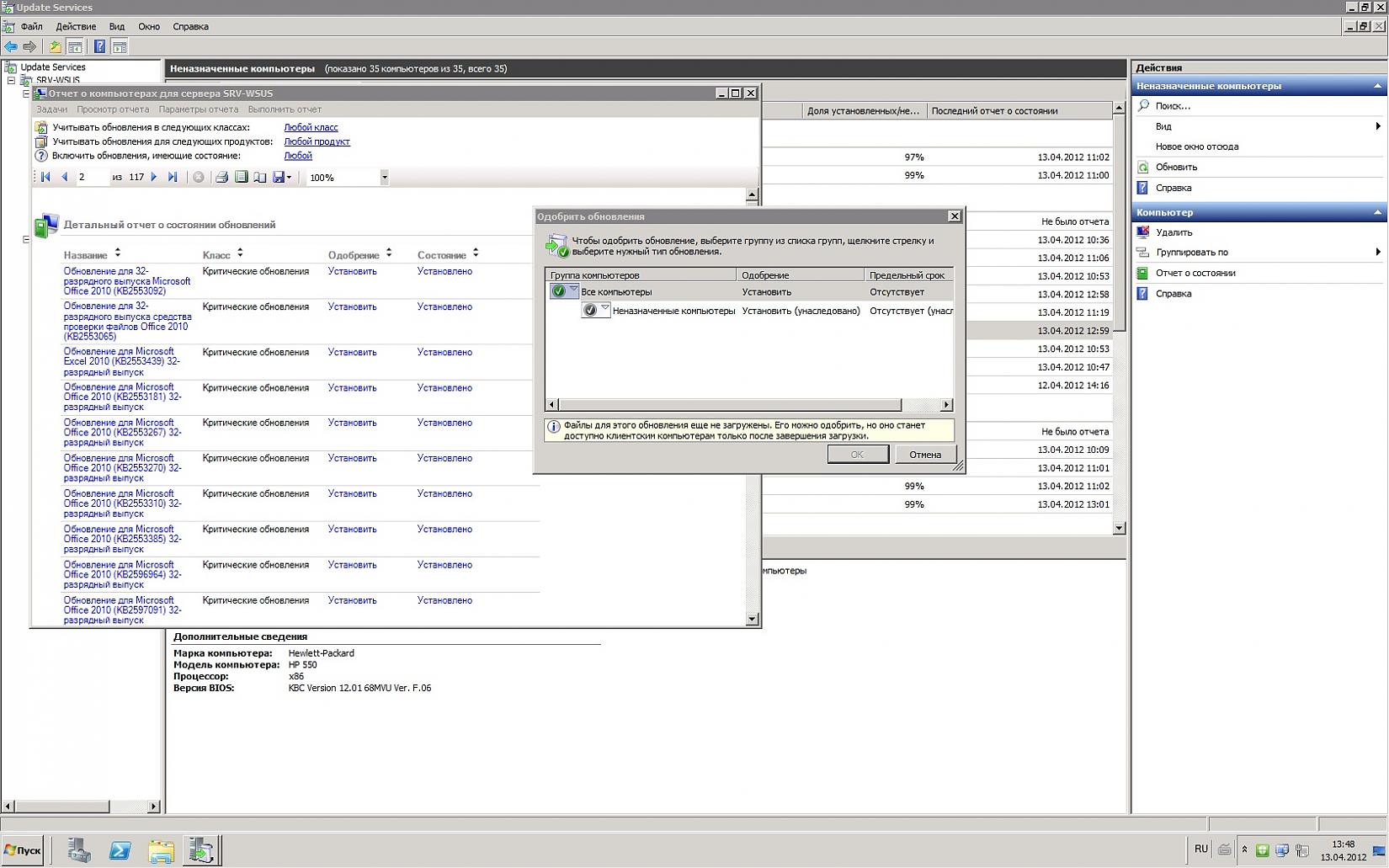
Ситуация такая: есть машины, на которых не устанавливается куча нужных обновлений, весят как не до конца одобренные. Вручную провожу одобрение, а мне в ответ обновление еще не загружено. Запускаю синхронизацию - все прекрасно проходит: в журнале 0 новых обновлений. Как быть, можно как-то принудительно подгружать обновления. Скрин во вложении к теме |
|
|
Отправлено: 13:52, 13-04-2012 |
|
Ветеран Сообщения: 1665
|
Профиль | Отправить PM | Цитировать Цитата Евгений_Михайлович@vk:
Синхронизация же подразумевает синхронность списка обновлений (и только...). После синхронизации и определения требуемости начинается сам процесс загрузки нужного "тела". А вот после окончания этого процесса WSUS начинает раздавать загруженное. |
|
|
------- Отправлено: 14:31, 19-04-2012 | #2 |
|
|
Участник сейчас на форуме |
|
Участник вне форума |
![]() |
Автор темы |
![]() |
Сообщение прикреплено |
| |||||
| Название темы | Автор | Информация о форуме | Ответов | Последнее сообщение | |
| Принудительная установка обновлений при завершении работы компьютера | Deman4ig | WSUS | 6 | 17-09-2015 10:25 | |
| Принудительная установка обновлений wsus | win2k | WSUS | 1 | 19-10-2009 09:27 | |
| Загрузка - [решено] Принудительная загрузка определенного пользователя. | Nird | Microsoft Windows 2000/XP | 1 | 21-04-2009 17:26 | |
| WSUS импорт обновлений. | samirchik | WSUS | 14 | 19-03-2009 10:07 | |
| [Решено] Проблемы с настройкой обновлений через сервер WSUS | Fat Frag | WSUS | 74 | 05-02-2008 17:08 | |
|