Имя пользователя:
Пароль:
 | Правила  

Компьютерный форум OSzone.net » Сфера Microsoft » Программное обеспечение Windows » Восстановление - Восстановление данных c жёстких дисков (HDD) и флэш накопителей (USB)

Ответить
Настройки темы
Восстановление - Восстановление данных c жёстких дисков (HDD) и флэш накопителей (USB)

Аватара для Guest

Guest



Профиль | Цитировать


Изменения
Автор: Vadikan
Дата: 30-03-2017
Описание: шапка
Системные средства

Если защита системы включена на диске, где хранились файлы, см. Как восстановить удаленные файлы и папки из теневых копий в Windows

Программы для восстановления файлов
Платные
  • Ontrack Data Recovery
  • GetDataBack
    описание программы »
    Программа для восстановления информации, случайно или в результате умышленных действий удаленной с жесткого диска - в большинстве случаев восстанавливает данные, в том числе даже после низкоуровневого форматирования. GetDataBack допускает восстановление данных как на том компьютере, на котором установлена программа, так и на удаленном, например, на любом из компьютеров локальной сети


  • FileRescue for NTFS
    описание программы »
    Пограмма FileRescue - это простой в пользовании, но очень мощный инструмент для восстановления информации любого типа с жестких дисков и иных носителей информации. Программа умеет восстанавливать не только файлы удалённые через корзину, но и также те, которые исчезли в результате системных сбоев или вирусных атак.

    FileRescue работает на платформе Windows и поддерживает восстановление в файловых системах: NTFS и NTFS 5.

    Возможности программы:

    - Привычный для пользователя интерфейс Windows, простой и легкий в пользовании Помощник
    - Поддерживает файловые системы Windows: NTFS и NTFS 5 используемые в Windows NT/2000/XP/2003
    - Восстанавливает данные которые исчезли в результате системных сбоев или вирусных атак
    - Восстанавливает данные удаленные в Корзине
    - Имеет многоязычный интерфейс.

  • UndeleteMyFiles Pro
    описание программы »
    Инструмент, с помощью которого можно восстанавливать случайно удаленные файлы с жестких дисков, USB-дисков, карт памяти CF и SD и других устройств хранения информации. UndeleteMyFiles позволяет легко и быстро находить стертые данные за два простых шага - нужно всего лишь выбрать диск, с которого восстанавливать файлы, и указать место, куда их сохранять.

    Возможности UndeleteMyFiles:

    File Rescue - специальный мастер, позволяющий быстро найти и восстановить нужные файлы.
    Delete File Search - инструмент, предоставляющий большое количество специализированных фильтров для поиска определенных файлов.
    Files Wiper - инструмент безопасности, дающий возможность окончательно стереть файлы с диска без возможности их дальнейшего восстановления.
    Emergency Disk Image - инструмент, позволяющий сохранять все данные с выбранного диска в единственный файл-образ, из которого можно в случае чего восстановить все данные.
    Mail Rescue - мастер восстановления удаленной почты.

  • Recover My Files
    описание программы »
    Программа для восстановления удаленных файлов (через корзину, в результате форматирования и т.д.). Поддерживается восстановление с жесткого диска, карты памяти от фотоаппарата или видоекамеры, дискеты и других переносных устройств. Recover My Files может работать с файловыми системами FAT 12, FAT 16, FAT 32 и NTFS. Поддерживается более 100 форматов файлов: zip, pdf, файлы Adobe Photoshop, txt и другие.

  • R-Studio
    описание программы »
    Программа для восстановления данных. Поддерживаются файловые системы обеспечение для восстановления данных в случае их удаления, удаления или повреждения разделов диска, а также в случаях, когда диск был отформатирован или, например, произошла вирусная атака. Поддерживаются файловые системы FAT12/16/32, NTFS, NTFS5, Ext2FS (Linux), HFS/HFS+ (Macintosh), UFS1/UFS2 (FreeBSD/OpenBSD/NetBSD/Solaris), HFS и HFS+.
    Восстановить данные с помощью R-Studio можно не только на локальном компьютере, так и на жестких дисках других компьютеров локальной сети.
    Одной из особенностей этой программы являются гибкие настройки ее параметров, что позволяет при необходимости иметь полный контроль над процессом восстановления данных.


Бесплатные
  • TestDisk
    описание программы »
    Мощная утилита для восстановления данных. Программа TestDisk создана для восстановления утерянных разделов диска или восстановления загрузочных записей на дисках, вызванных неправильными действиями программ, человека или вирусов (к примеру, удаление таблицы разделов).
    Программа может:
    - исправлять и восстанавливать разделы;
    - восстанавливать загрузочный сектор FAT32 из бэкапа;
    - заново создавать загрузочный сектор в FAT12/FAT16/FAT32;
    - исправлять таблицу FAT;
    - заново создавать загрузочный сектор NTFS или восстанавливать из бэкапа;
    - исправлять таблицу MFT, используя зеркальную копию.

  • SoftPerfect File Recovery
    описание программы »
    SoftPerfect File Recovery - бесплатная утилита для восстановления случайно удаленных файлов с жесткого диска, дискеты, флэшки и других носителей. Поддерживает файловые системы FAT12, FAT16, FAT32, NTFS и NTFS5 со сжатием и шифрованием. Програма проста в использовании и не требует установки.

  • Pandora Recovery
    описание программы »
    Pandora Recovery предоставляет Вам возможность найти и восстановить удаленные файлы с дисков, форматированных в файловой системе NTFS. Pandora Recovery произведет сканирование Вашего жесткого диска и соберет информацию обо всех удаленных файлах и папках на диске. Как только сканирование будет завершено, Вы получите полный контроль над выбором файлов, которые нужно восстановить и выбором папки, в которую они будут восстановлены. Можно восстановить даже те удаленные файлы, чьи записи в MFT были использованы операционной системой повторно, можно восстановить удаленные файлы даже с повторно форматированнных дисков, можно восстановить удаленные файлы с диска, имеющего поврежденную или отсутствующую таблицу размещения файлов.

Еще программы...

Отправлено: 12:19, 17-06-2002

 

Новый участник


Сообщения: 2
Благодарности: 0

Профиль | Отправить PM | Цитировать


Здравствуйте господа. Случилось так что win10 померла. Совсем. Ничего не помогает. Ни всегда с первого раза загружалась и вот всё, совсем (возможно из за разгона) Слава Богу есть загрузочная флешка, что то типа мультибут.... Загрузился, и тотал комадером сделал копии папок Документы, Изображения, Загрузки, Музыка на другой диск. Win 10 pro заново установлена, но папка Докумены из бэкапа пропала. Т.Е. остальные папки которые копировал вижу а Документы нет. Поиском находятся папки названия которых помню, указывается к ним путь бэкап\Документы\папка и скопировать из них файлы могу, но попасть в саму папку Документы нет.

Последний раз редактировалось ShuraviSPB, 06-03-2020 в 09:28.


Отправлено: 08:53, 06-03-2020 | #1221



Для отключения данного рекламного блока вам необходимо зарегистрироваться или войти с учетной записью социальной сети.

Если же вы забыли свой пароль на форуме, то воспользуйтесь данной ссылкой для восстановления пароля.


Новый участник


Сообщения: 2
Благодарности: 0

Профиль | Отправить PM | Цитировать


Цитата ShuraviSPB:
Здравствуйте господа. Случилось так что win10 померла. Совсем. Ничего не помогает. Ни всегда с первого раза загружалась и вот всё, совсем (возможно из за разгона) Слава Богу есть загрузочная флешка, что то типа мультибут.... Загрузился, и тотал комадером сделал копии папок Документы, Изображения, Загрузки, Музыка на другой диск. Win 10 pro заново установлена, но папка Докумены из бэкапа пропала. Т.Е. остальные папки которые копировал вижу а Документы нет. Поиском находятся папки названия которых помню, указывается к ним путь бэкап\Документы\папка и скопировать из них файлы могу, но попасть в саму папку Документы нет. »
P.S. как всегда потом пришла идея. загрузился с той же загрузочной флешки и скопировал всё благополучно назад. Но папка в бэкап так и осталась не видна и не доступна из windows Всем спасибо.

Отправлено: 10:05, 06-03-2020 | #1222


Старожил


Сообщения: 160
Благодарности: 24

Профиль | Отправить PM | Цитировать


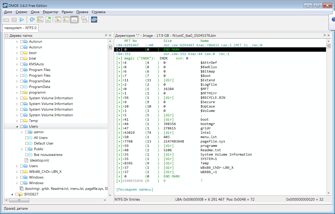
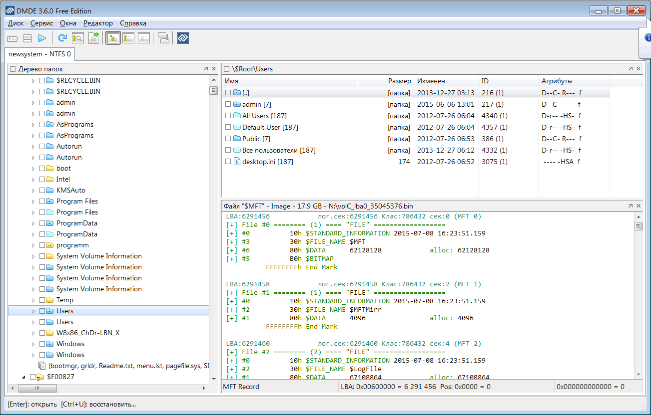
Изображения
Тип файла: png _c_.png
(38.5 Kb, 25 просмотров)
Тип файла: png _c_root.png
(35.7 Kb, 22 просмотров)
Тип файла: png _c_users_admin.png
(38.3 Kb, 22 просмотров)
Вложения
Тип файла: 7z fullscan1.log.7z
(122.2 Kb, 18 просмотров)

Несколько дней назад у моего товарища произошла такая неприятность. DMDE всё видит, но моих познаний в ntfs не хватает чтобы самостоятельно исправить эту беду. Образ раздела я сделал, fullscan.log и скриншоты прилагаю.
Помогите пожалуйста!

Отправлено: 17:41, 14-03-2020 | #1223


Старожил


Сообщения: 183
Благодарности: 1

Профиль | Отправить PM | Цитировать


Сегодня обнаружил, что вся музыка с компа исчезла. Сам не удалял и понять не могу куда делась. Есть способы восстановить файлы?

И как вообще узнать когда были удалены файлы?

Последний раз редактировалось Rusik05, 01-04-2020 в 22:46.


Отправлено: 21:06, 01-04-2020 | #1224


Аватара для ShaddyR

Железных Дел Мастер


Moderator


Сообщения: 24786
Благодарности: 4545

Профиль | Сайт | Отправить PM | Цитировать


Rusik05, свободное место увеличилось на объем потерянных данных?

-------
[FAQ] Как определить аппаратную конфигурацию компьютера и правильно задать вопрос
-------
В благодарность за помощь нажимаем ссылочку "Полезное сообщение" внизу этого самого сообщения (подробнее). Помните: админ конфеты НЕ ПЬЁТ ;)
-------
Говори, что думаешь и думай, что говоришь! (c) || МОЙ ShaddyR.at.UA/blog - Новая метла и инвентаризация)


Отправлено: 23:10, 01-04-2020 | #1225


Старожил


Сообщения: 183
Благодарности: 1

Профиль | Отправить PM | Цитировать


ShaddyR, не следил за местом на этом диске.

Отправлено: 23:45, 01-04-2020 | #1226


Аватара для ShaddyR

Железных Дел Мастер


Moderator


Сообщения: 24786
Благодарности: 4545

Профиль | Сайт | Отправить PM | Цитировать


Rusik05, идея в чем? Идея в том, что, если ты лично ничего не убивал, а кроме тебя это мог сделать только барабашка , то, может, ничего никуда и не убивалось? Если свободное место не увеличилось - сделай поиск по имени файл, 100% имевшегося в папках, а лучше - по его части. Если все варианты мимо - на всякий случай, предоставь данные состояния ж.диска - его SMART (достаточно с программы Виктория), там же можешь просканировать его на всякий случай - это чтоб убедиться, что не он тебе подлянку устроил. Ну, а там - будем посмотреть.

-------
[FAQ] Как определить аппаратную конфигурацию компьютера и правильно задать вопрос
-------
В благодарность за помощь нажимаем ссылочку "Полезное сообщение" внизу этого самого сообщения (подробнее). Помните: админ конфеты НЕ ПЬЁТ ;)
-------
Говори, что думаешь и думай, что говоришь! (c) || МОЙ ShaddyR.at.UA/blog - Новая метла и инвентаризация)


Отправлено: 00:03, 02-04-2020 | #1227


Старожил


Сообщения: 183
Благодарности: 1

Профиль | Отправить PM | Цитировать


ShaddyR,
Скрытый текст
это?
файлов на компе нет 100%

Отправлено: 11:10, 02-04-2020 | #1228


Аватара для cher

ветеринар


Сообщения: 1518
Благодарности: 168

Профиль | Сайт | Отправить PM | Цитировать


Может тупо в скрытые ушли?

-------
Коми форум


Отправлено: 11:17, 02-04-2020 | #1229


Старожил


Сообщения: 183
Благодарности: 1

Профиль | Отправить PM | Цитировать


cher, да нет, я бы нашел

Отправлено: 14:16, 02-04-2020 | #1230



Компьютерный форум OSzone.net » Сфера Microsoft » Программное обеспечение Windows » Восстановление - Восстановление данных c жёстких дисков (HDD) и флэш накопителей (USB)

Участник сейчас на форуме Участник сейчас на форуме Участник вне форума Участник вне форума Автор темы Автор темы Шапка темы Сообщение прикреплено

Похожие темы
Название темы Автор Информация о форуме Ответов Последнее сообщение
Корпуса для жёстких дисков WaRlInE Выбор отдельных компонентов компьютера и конфигурации в целом 0 21-02-2012 16:42
HDD - Определение жёстких дисков VINDIGO1 Накопители (SSD, HDD, USB Flash) 0 25-04-2011 00:27
Установка - Нумерация жёстких дисков twinzzz75 Microsoft Windows 2000/XP 7 12-07-2010 16:09
Ошибка - акронис не видит жёстких дисков nafnaf Microsoft Windows 2000/XP 3 09-04-2008 01:48
HDD - использование жёстких дисков triathlon Накопители (SSD, HDD, USB Flash) 13 05-10-2007 09:13




 
Переход