Имя пользователя:
Пароль:
 | Правила  

Компьютерный форум OSzone.net » Железо » Накопители (SSD, HDD, USB Flash) » HDD - [решено] Внешний диск не отображается в "Проводнике".

Ответить
Настройки темы
HDD - [решено] Внешний диск не отображается в "Проводнике".

Аватара для Sergey_R

Новый участник


Сообщения: 41
Благодарности: 0

Профиль | Отправить PM | Цитировать


Добрый день, друзья.


Приобрёл внешний жёсткий диск AData HD 710 pro. Диск 1 Tb, HDD.

Проблема: "Проводник" его не видит, как диск. Только "дёргается" ветвь папок при включении-отключении.
В "Диспетчере устройств" он определяется нормально, проблем не показывает, "устройство работает".
В нижнем углу экрана после втыкания в USB появляется зелёная стрелочка "Безопасное извлечение устройства". Обозначается там как "Запоминающее устройство для USB", при кликании на извлечение - извлекается быстро (меньше секунды).

В характеристиках устройства указано, что совместим с USB 2.0.
Перевтыкал все USB-порты, в т.ч. сзади компьютера - безрезультатно. Хотя в документации к материнской плате указано, что USB-порты работают как 2.0/1.0 .


Проверил на ноутбуке (он поновее, там стоит Win 7). В ноутбуке всё видно и определяется, виден объём и диск доступен для записи.

Однако бэкапироваться мне нужно со стационарного компьютера, где диск не видится.

Какие есть пути решения проблемы?
М.б., какую-то софтину дополнительную нужно поставить?



Конфигурация:
· Материнская плата Gigabyte GA-EP35C-DS3R (P35, DDR2/DDR3, SATA, IDE, RAID, S775, ATX).
· Видеокарта GIGABYTE GeForce® GT 730 (GDDR5) OC 1024 Мб GDDR5.
· Процессор Intel® Core2 Duo E8400, 3,0 GHz, 1333 MHz, FSB LGA775, 6 Mb cashe.
· Память DDR3, PC-10666 1333 MHz, 2 Gb., Kingston KVR1333D3N9/2G.
· HDD 1000 Gb Seagate 32 Mb SATA.
· Mobile rack IDE HDD ATA-66 (AMR-1 20-66-3), 3 fan, aluminum;
· в них - HDD Seagate Barracuda 250 Gb., включён постоянно.

· ИБП UPS APC Smart-ups SUA1500i 1500va USB.
· Блок питания ATX Thermaltake TR2 550w (W0101 RE).

· ОС Windows XP Professional SP 3.

Отправлено: 16:17, 12-11-2022

 

Аватара для NickM

Ветеран


Contributor


Сообщения: 4635
Благодарности: 1115

Профиль | Отправить PM | Цитировать


Питания на USB-порту/ портах мат.платы не хватает для накопителя.
Как вариант, его можно подключать через USB 2.0/ 3.0-хаб с внешним питанием.

Последний раз редактировалось NickM, 12-11-2022 в 18:19.

Это сообщение посчитали полезным следующие участники:

Отправлено: 16:26, 12-11-2022 | #2



Для отключения данного рекламного блока вам необходимо зарегистрироваться или войти с учетной записью социальной сети.

Если же вы забыли свой пароль на форуме, то воспользуйтесь данной ссылкой для восстановления пароля.


Ветеран


Сообщения: 1652
Благодарности: 252

Профиль | Отправить PM | Цитировать


Цитата Sergey_R:
В "Диспетчере устройств" он определяется нормально, проблем не показывает, "устройство работает". »
А в Управлении дисками его видно? Может, буква не присваивается?

Отправлено: 16:29, 12-11-2022 | #3


Дед


Contributor


Сообщения: 40597
Благодарности: 9332

Профиль | Отправить PM | Цитировать


Накопитель подключен через зад?

-------
Меня больше нет


Отправлено: 16:56, 12-11-2022 | #4


Аватара для Sergey_R

Новый участник


Сообщения: 41
Благодарности: 0

Профиль | Отправить PM | Цитировать


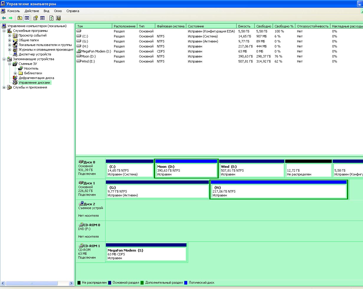
Изображения
Тип файла: jpg Управление дисками.jpg
(187.4 Kb, 19 просмотров)

tamalex,

Проверил.
В "Управлении дисками" его не видно.
Как увидеть, присваивается буква или нет? См. принтскрин.


WSonic,

Слишком многосмысленная фраза. Конкретизируйте, пожалуйста.



NicKM,

> Питания на USB-порту/ портах мат.платы не хватает для накопителя.
Это версия, или уже опробовано практикой? Какова вероятность грубо в % этого варианта?

> Как вариант, его можно подключать через USB 2.0-хаб с внешним питанием.
Здесь, пожалуйста, разъясните для меня, что это за зверь, и как его раздобыть с минимальными затратами?
Его придётся покупать дополнительно?


Заранее благодарю за ответы.

Отправлено: 17:09, 12-11-2022 | #5


Дед


Contributor


Сообщения: 40597
Благодарности: 9332

Профиль | Отправить PM | Цитировать


Sergey_R, накопитель подключать к задним раземам на плате. На передних из за тонких проводов может не хватать питания

-------
Меня больше нет

Это сообщение посчитали полезным следующие участники:

Отправлено: 17:37, 12-11-2022 | #6


Аватара для NickM

Ветеран


Contributor


Сообщения: 4635
Благодарности: 1115

Профиль | Отправить PM | Цитировать


Цитата Sergey_R:
Это версия, или уже опробовано практикой? Какова вероятность грубо в % этого варианта? »
Опробована, 50 на 50, чем древнее мат.плата, тем вероятнее, что накопитель не раскрутится;

Цитата Sergey_R:
Здесь, пожалуйста, разъясните для меня, что это за зверь, и как его раздобыть с минимальными затратами?
Его придётся покупать дополнительно? »
Это USB-хаб с отдельным блоком питания, который позволяет обеспечить на портах необходимое напряжение и силу тока, что-то типа такого:
Скрытый текст


Как в вариант прикупить вот такой Y-кабель, который позволит запитать накопитель от двух USB-портов:
Скрытый текст
Это сообщение посчитали полезным следующие участники:

Отправлено: 18:16, 12-11-2022 | #7


Аватара для Sergey_R

Новый участник


Сообщения: 41
Благодарности: 0

Профиль | Отправить PM | Цитировать


WSonic,

Cзади на материнке 8 разъёмов USB.
Все перепробовал, результат не меняется.

Сейчас подумал: Если бы был SSD- диск, он бы тоже не заработал?...

Отправлено: 20:54, 12-11-2022 | #8


Дед


Contributor


Сообщения: 40597
Благодарности: 9332

Профиль | Отправить PM | Цитировать


Цитата Sergey_R:
ОС Windows XP »
Тогда вероятно дело в этом
и в этом:
Цитата Sergey_R:
USB 2.0 »
А в спецификациях написано:


Поясню подробнее. Ваши порты на плате могут выдать максимум 500ма, а диску надо минимум 900ма.
Ну и виндовс 7, на котором он заработал, в плане совместимости очень близка с требуемой десяткой.

Потому вероятных причин две. С какой из них начать разбираться в первую очередь решать вам
Это сообщение посчитали полезным следующие участники:

Отправлено: 22:46, 12-11-2022 | #9


Забанен


Сообщения: 346
Благодарности: 62

Профиль | Цитировать


Цитата Sergey_R:
· ОС Windows XP Professional SP 3. »
В этом всё дело. Твой конфиг спокойно и даже лучше, будет работать на Win7. Будет, не слушай никого. Уберешь говно-тени междумордия, десяток анальных зондов и получишь почти ту же мощность +работу устройств. Увы, ХП убили и уже давно все производители оборудования. уже 12лет как...

памяти мало(2gb), но похоже у тебя сервачог-с какой-то. а потому на W7 будет тоже-самое.

++ а можно да, отдельное питание подвести к карману. Не по УСБ а отдельно от БП телефона в 1-1,5А и сё заработает. Т.к. WSonic прав: подёргивания - это изза недостатка питания у ЖД.
Это сообщение посчитали полезным следующие участники:

Отправлено: 23:04, 12-11-2022 | #10



Компьютерный форум OSzone.net » Железо » Накопители (SSD, HDD, USB Flash) » HDD - [решено] Внешний диск не отображается в "Проводнике".

Участник сейчас на форуме Участник сейчас на форуме Участник вне форума Участник вне форума Автор темы Автор темы Шапка темы Сообщение прикреплено

Похожие темы
Название темы Автор Информация о форуме Ответов Последнее сообщение
Интерфейс - [решено] В проводнике не отображается системный диск "С" UIO_99 Microsoft Windows 10 7 06-10-2016 06:24
Доступ - [решено] Не отображается сетевой диск в "Сети" maksimkat1 Microsoft Windows 10 1 16-12-2015 18:15
HDD - Внешний диск показывает "Не распределена" Сержа Накопители (SSD, HDD, USB Flash) 6 14-05-2015 14:20
[решено] В "Мой Компьютер" НЕ отображается ЖЕСТКИЙ ДИСК! kachekos Хочу все знать 4 16-12-2014 10:47
HDD - В "проводнике" не отображается диск Glook Накопители (SSD, HDD, USB Flash) 4 09-09-2008 13:27




 
Переход